Die erste Frage die Sie sich stellen müssen ist?
Welche Art von Smartphone haben Sie?
Klicken Sie hier, wenn Sie ein Android-Smartphone besitzen
Klicken Sie hier, wenn Sie ein IPhone-Smartphone besitzen
Die erste Frage die Sie sich stellen müssen ist?
Welche Art von Smartphone haben Sie?
Klicken Sie hier, wenn Sie ein Android-Smartphone besitzen
Klicken Sie hier, wenn Sie ein IPhone-Smartphone besitzen
Sie müssen sich nun entscheiden, nach welcher Art Sie die Einrichtung durchführen möchten. Alle Einrichtungsarten haben Ihre Vor- u. Nachteile.
WebMailer-App:
Dies ist sicherlich die schnellste und umkomplizierteste Art, Ihre E-Mails zu lesen und schnell mal zu antworten. Diese Art der Einrichtung und das Arbeiten hat jedoch seine Grenzen. Daher bietet sich die WebMailer-App auf Ihrem Smartphone an, wenn Sie nicht relmäßig mit Ihren E-Mails arbeiten müssen! Eine Anleitung zur Einrichtung finden Sie hier!
Thunderbird-Mail-App für Android:
Wenn Sie mit einer festen App auf Ihrem Smartphone arbeiten möchten, epfehlen wir Ihnen die Thunderbird-Mobile-App. Ein sehr guter E-Mail-Client um seine täglichen Arbeiten durchzuführen. Eine Anleitung zur Einrichtung finden Sie hier!
Sonstige E-Mail-Client Apps:
Sollten keiner der obigen Einrichtungsarten Ihnen zusagen, dann ist Ihr IMAP NetFile-365-Postfach natürlich kompatibel mit fast allen anderen IMAP E-Mail-Client-Apps. Eine Anleitung zur Einrichtung finden Sie hier!
Öffnen Sie Ihrem Webbrowser auf Ihrem Smartphone und geben Sie folgende Adresse in die Adresszeile ein: „webmailer.netfile-solution.de“ ein (Ohne “ „).

Nach laden der Seite bekommen Sie folgendes angezeigt:

Klicken Sie nun oben rechts auf die drei Punkte oder ggf. auch Striche, die Darstellung kann je nach Browser abweichen und wählen Sie unten:

Hiernach erhalten Sie ein Fenster, wo Sie ggf. moch mal den Namen der zu erstellenden Verknüpfung anpassen können:

Nach dem Hinzufügen, finden Sie die WebMail-Verknüpfung auf Ihren Sartphone Startbildschirm:

Nun einfach drauf drücken und Zugangsdaten eingeben, Fertig!
Die nun folgede Anleitung setzt voraus, dass Sie bereits ein eingerichtetes Thunderbird E-Mailkonto auf Ihren Windows, MAC, oder Linux Rechner haben. Falls nicht, fahren Sie hier bitte mit der manuellen Einrichtungen fort.
Ansonsten starten Sie bitte jetzt auf Ihrem Windows, MAC, oder Linux Rechner „Thunderbird“ und klicken Sie unten links in der Ecke auf Einstellungen

oder oben rechts auf die drei Striche und weiter zu Einstellungen.

Klicken Sie nun links aus:

Bei Klick auf „Exportieren“ werden Sie nach Ihren Benutzerdaten des Rechners gefragt

Nach Klick auf OK wird Ihnen folgende Seite angezeigt:

Lassen Sie diese Seite (QR-Code) nun offen stehen und wechseln Sie zu Ihrem Smartphone.
Öffnen Sie nun auf Ihrem Smartphone „Google-Play-Store“ und suchen Sie nach:


Öffnen Sie nach der Installation die zuvor installierte App:

und wählen Sie:

und dann weiter auf:

Scannen Sie nun den QR-Code auf Ihrem Rechner, ggf. müssen Sie der Thunderbird-App den Zugriff auf Ihre Kamera genehmingen. Alle Einstellungen werden automatisch übernommen, Fertig!
Im ersten Schritt benötigen Sie den WireGuard-VPN-Client für IOS. Diesen finden Sie im IOS App-Store, Ihres IPhone. Suchen Sie nach WireGuard und drücken Sie auf installieren.

Öffnen Sie nun nach der Installation die WireGuard App. Jetzt haben Sie zwei Möglichkeiten, die Konfiguration zu importieren. Der leichteste Weg geht über das Scannen des QR-Code, den wir Ihnen in einer E-Mail übermittelt haben. Öffnen Sie auf einem anderem Gerät oder Rechner diese E-Mail und drücken Sie in der zuvor geöffneten WireGuard-App auf Ihrem Smartphone auf das + und wählen Sie „Von QR-Code scannen„. Es öffnet sich nun Ihre Kamera. Richten Sie diese nun auf den QR-Code in der E-Mail. Die Konfiguration sollte automatisch nun erkannt werden. Wenn dies der Fall ist, werden Sie nun nach einen Namen für die Tunnel-Verbindung gefragt. Hier geben Sie nach belieben einen Namen ein, zB. NetFile. Drücken Sie nun auf „Tunnel erstellen„.


Sollte bei Ihnen die Variante QR-Code aus technischen gründen nicht funktionieren, warum auch immer, haben Sie die Möglichkeit der Variante zwei, den Import der Konfiguration, manuell vorzunehmen. Öffnen Sie Ihre E-Mail App (Auf dem Smartphone) usw. und suchen Sie die E-Mail mit den Zugangsdaten. Downloaden bzw. speichern Sie aus der E-Mail die Anlage: *.conf, auf Ihren Smartphone, meist ist dies der Ordner Download.

Wechseln Sie nun zum WireGuard-App und drücken unten auf: „Aus Datei oder Archiv importieren„. Wählen Sie Ihre zuvor gespeicherte „*.conf“ Datei aus z.B. aus Download und drücken auf Öffnen.
Das wichtigste haben Sie nun erledigt! Aktivieren Sie nun die VPN-Tunnelverbindung, in dem Sie den Regler nach rechts verschieben. Sie können die WireGuard-App nun schliessen, der VPN-Tunnel bleibt weiterhin aktiv. Den Staus sehen Sie ggf. oben rechts in der Ecke durch ein Schloss Symbol.

Wenn Sie erreichen möchten, dass die VPN-Tunnelverbindung automatisch startet, auch wenn Ihr Smartphone mal offline sein sollte oder wenn Sie Ihr Smartphone mal neu starten, dann drücken Sie in der zuvor erstellten Tunnelverbindung auf bearbeiten und aktivieren Sie den Schalter:

zusätzlich setzen Sie die Schalter bei:

Sicher/speichern und einmal die Tunnelverbindung neu starten. fertig!
Die VPN-Konfiguration wurde so eingestellt für Sie, dass diese nur für die Dienste von NetFile-Solution genutzt wird. Jeglicher anderer Internetverkehr wird nicht über die VPN-Verbindung geleitet.
Im ersten Schritt benötigen Sie den WireGuard-VPN-Client für Android. Diesen finden Sie im Play-Store, Ihres Smartphone. Suchen Sie nach WireGuard und drücken Sie auf installieren.

Öffnen Sie nun nach der Installation die WireGuard App. Jetzt haben Sie zwei Möglichkeiten, die Konfiguration zu importieren. Der leichteste Weg geht über das Scannen des QR-Code, den wir Ihnen in einer E-Mail übermittelt haben. Öffnen Sie diese E-Mail auf einem anderem Gerät oder Rechner und drücken Sie in der zuvor geöffneten WireGuard-App auf Ihrem Smartphone auf das + und wählen Sie „Von QR-Code scannen„. Es öffnet sich nun Ihre Kamera. Richten Sie diese nun auf den QR-Code in der E-Mail. Die Konfiguration sollte automatisch nun erkannt werden. Wenn dies der Fall ist, werden Sie nun nach einen Namen für die Tunnel-Verbindung gefragt. Hier geben Sie nach belieben einen Namen ein, zB. NetFile. Drücken Sie nun auf „Tunnel erstellen„.


Sollte bei Ihnen die Variante QR-Code aus technischen gründen nicht funktionieren, warum auch immer, haben Sie die Möglichkeit der Variante zwei, den Import der Konfiguration, manuell vorzunehmen. Öffnen Sie Ihre E-Mail App (Auf dem Smartphone) usw. und suchen Sie die E-Mail mit den Zugangsdaten. Downloaden bzw. speichern Sie aus der E-Mail die Anlage: *.conf, auf Ihren Smartphone, meist ist dies der Ordner Download.

Wechseln Sie nun zum WireGuard-App und drücken unten auf: „Aus Datei oder Archiv importieren„. Wählen Sie Ihre zuvor gespeicherte „*.conf“ Datei aus z.B. aus Download und drücken auf Öffnen.
Das wichtigste haben Sie nun erledigt! Aktivieren Sie nun die VPN-Tunnelverbindung, in dem Sie den Regler nach rechts verschieben. Sie können die WireGuard-App nun schliessen, der VPN-Tunnel bleibt weiterhin aktiv. Den Staus sehen Sie oben rechts in der Ecke durch ein Schloss Symbol.

Wenn Sie erreichen möchten, dass die VPN-Tunnelverbindung automatisch startet, auch wenn Ihr Smartphone mal offline sein sollte oder wenn Sie Ihr Smartphone mal neu starten, dann folgen Sie folgen Anweisungen.
Wechseln Sie auf Ihrem Smartphone zu: „Einstellungen Smartphone (Zahnrad)/Verbindungen/Weitere Verbindungseinstellungen/VPN“. Drücken Sie nun rechts auf das Zahnrad neben WireGuard und wählen dort „VPN immer eingeschaltet„. Ggf. ist bei Ihnen diese Einstellung aber auch nicht vorhanden. Dies ist abhägig vom Modell und Hersteller.

Thema Android-Auto: Wenn Sie Android-Auto mit einem USB-Kabel im Einsatz haben, dann sind Sie jetzt fertig!
Wenn Sie aber Android-Auto WLan benutzen, also Kabellos, dann müssen Sie zwingend folgendes wissen. Android-Auto mag keine aktiven VPN-Verbindungen. Entweder Sie schalten die VPN-Verbindung manuell an und aus oder folgendes den nächsten Anweisungen: Wechseln Sie zurück in die WireGuard-App.
und drucken einmal kurz auf den Namen der „VPN-Tunnelverbindung“ hier z.B. Test-1-User und oben rechts auf den Stift zur Bearbeitung!

Etwas in der Mitte der Konfiguration finden Sie den Eintrag „Alle Anwendungen„, drücken Sie hier drauf. Nun wechseln Sie oben zur Registerkarte: „Ausschliessen„. Wählen Sie nun folgende Apps aus.
Nun drücken Sie unten einmal auf „5 Apps ausschliessen„. Dann noch mal oben rechts auf speichern. Jetzt haben Sie es geschafft, fertig!

Die VPN-Konfiguration wurde so eingestellt für Sie, dass diese nur für die Dienste von NetFile-Solution genutzt wird. Jeglicher anderer Internetverkehr wird nicht über die VPN-Verbindung geleitet.
Im ersten Schritt benötigen Sie den WireGuard-VPN-Client für Ihr Betriebssystem. Diesen finden Sie hier zum downloaden: https://www.wireguard.com/install/ . Nach dem download installieren Sie diesen.

Starten Sie nun WireGuard über die Suche oder windows/Start und Apps und W.

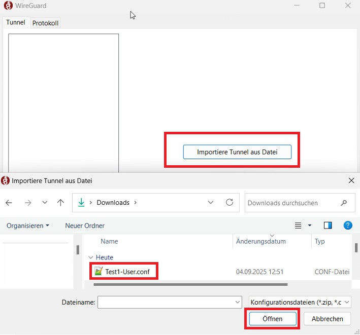
Öffnen Sie nun Ihre E-Mail App (Outlook) usw. und suchen Sie die E-Mail mit den Zugangsdaten. Downloaden bzw. speichern Sie aus der E-Mail die Anlage: „*.conf„, auf Ihren Rechner.

Wechseln Sie nun zum WireGuard-VPN-Client und klicken unten auf: „Importiere Tunnel aus Datei„. Wählen Sie Ihre zuvor gespeicherte „*.conf“ Datei aus z.B. aus Downloads und klicken auf „Öffnen„.

Nun sind Sie auch schon fertig, ein kurzer Klick auf aktivieren und die VPN-Verbindung steht!

Hinweise:
Wurde der VPN-Tunnel aufgebaut und nicht vor dem Herunterfahren deaktiviert, dann wird dieser automatisch bei nächsten Start des Windows-Rechner wieder gestartet! Wird dieser deaktiviert vor dem herunterfahren, wird dieser nicht automatisch neugestartet. Zusammengefasst: Es wird immer der letzte Zustand vor dem herunterfahren wiederhergestellt.
Die VPN-Konfiguration wurde so eingestellt für Sie, dass diese nur für die Dienste von NetFile-Solution genutzt wird. Jeglicher anderer Internetverkehr wird nicht über die VPN-Verbindung geleitet.
Zielsetzung für diesen Beitrag: Eine einzelne Datei oder Ordner für einen externen Benutzer freigeben zum Lesen oder Bearbeiten.
Die NetFile-Cloud unterscheidet grundsätzlich zwei Arten von Benutzern. Interne-Benutzer und externe-Benutzer.
Interne-Benutzer sind Benutzer, die ein eigenes Benutzerkonto in der NetFile-Cloud besitzen. Externe-Benutzer sind dann natürlich genau das Gegenteil, diese haben dann kein eigenes Benutzerkonto und befinden sich außerhalb Ihrer Organisation oder des Unternehmens. Dies Können Partner, Lieferanten, Familie, Freunde usw. sein.
Wann bietet es sich an, eine Datei- oder Ordnerfreigabe zu erstellen, man könnte doch auch alles via E-Mail versenden?
Gründe hierfür gibt es viele und sind unendlich, hier jedoch einige von diesen Gründen:
Rufen Sie diese NetFile-Cloud Login-Seite auf über: cloud.netfile-solution.de oder https://netfile-solution.eu/owncloud/. Benutzen Sie Ihre Zugangsdaten, die Ihnen bekannt sein sollten und loggen Sie sich ein. Wählen Sie nun entweder in der obigen sichtbaren Appmenüs: „Dateien“ aus oder öffnen Sie ganz oben links das erweiterte Appmenü und wählen Sie dort „Dateien“ aus.


Wenn Sie das folgende Bild sehen, sind Sie schon mal am richtigen Ort:

Das, was Sie nun sehen, ist die oberste Ebene Ihrer Ordnerstruktur (Root-Ordner). Wechseln Sie jetzt zur Datei oder Ordner, den Sie freigeben möchten, wenn vorhanden. Ansonsten klicken Sie im „Root-Ordner“ oben auf „+Neu“ und wählen Sie dort:

Im Dialogfeld geben Sie den neuen Ordner einen Namen:

Wechseln Sie nun mit einem Klick in den neu erstellten Ordner z.B. „Handbuch“:

An dieser Stelle, haben Sie jetzt die freie Wahl, wie die Freigabestruktur aussehen soll. Erstellen Sie weitere Unterordner oder laden Sie einfach Dateien z.B. PDFs usw. in den jeweiligen Ordner hoch, mit „+Neu“. Das Ganze könnte so aussehen:

Kommen wir nun zur Freigabeerstellung. Wechseln Sie jetzt zum übergeordneten Ordner, wo Sie wie hier im Beispiel „Handbuch“ erstellt haben. Da der Ordner „Handbuch“ direkt im „Root-Ordner“ liegt, einfach oben auf „Alle Dateien“ klicken und wählen Sie rechts neben dem neu erstellen Ordner das Freigabe-Icon aus:

Nun öffnet sich ganz rechts das Freigabemenü:

Jetzt wird es etwas kniffelig! Damit es jetzt nicht zu kompliziert wird, legen wir den Fokus nur auf zwei Einträge:
„Nach Freigaben-Empfänger suchen“ und „Link-Freigabe„, den Rest ignorieren wir hier!
An dieser Stelle müssen Sie sich jetzt entscheiden, ist die Freigabe für einen internen-Benutzer innerhalb der NetFile-Cloud, mit eigenem Benutzerkonto oder für einen externen-Benutzer?
Wir gehen jetzt erst mal davon aus, dass die Freigabe für einen internen-Benutzer erstellt werden soll. Klicken Sie in das Feld „Nach Freigaben-Empfänger suchen“ und geben Sie den Benutzernamen oder die E-Mail-Adresse der Empfängerfreigabe ein z.B.
Wenn die NetFile-Cloud den Benutzer gefunden hat, wird Ihnen das Ganze so angezeigt. Achten Sie darauf, dass Ihnen in der Auswahl links ein Benutzer-Icon angezeigt wird (T2 usw.). Nur wenn dieses vorhanden ist, handelt es sich auch um einen internen-Benutzer:

Wählen Sie den Benutzer aus und entscheiden Sie nun, welche Berechtigung der interne-Benutzer hat. In der Regel ist das immer nur lesen und ein Ablaufdatum gibt es für interne-Benutzer nicht! Für weitere Einstellungen einfach ein wenig experimentieren, in den erweiterten-Einstellungen! Klicken Sie zum Schluss auf „Freigabe speichern“ und der Benutzer wird via E-Mail mitgeteilt, dass Sie eine Freigabe erzeugt haben! In der Ordneransicht wird nun auch grafisch angezeigt, dass Sie den Ordner geteilt/freigegeben haben:

Kommen wir nun zu den externen-Benutzer.
Auch an dieser Stelle müssen Sie erst einmal eine Entscheidung treffen. Möchten Sie eine schnelle Freigabe via Benachrichtigungssystem (E-Mailfreigabe) durch die NetFile-Cloud oder eine ganz individuelle gestaltete (E-Mailfreigabe) von Ihrem E-Mailsystem erstellen, also eine Link-Freigabe? Der Unterschied liegt lediglich darin, wie die Benachrichtigung an den externen Freigabeempfänger aussehen soll. Kurz und knackig, Systembenachrichtigung oder Sie individuell!
Für die schnelle Freigabe via Benachrichtigungssystem (E-Mailfreigabe). Klicken Sie in „Nach Freigaben-Empfänger suchen“ und geben die E-Mail-Adresse den externen Freigabebenutzer ein:

Rechts wird Ihnen ein E-Mailsymbol angezeigt, was Ihnen sofort sagt, das ist ein externer-Benutzer. Auswählen und Berechtigungen setzen. Es gilt hier immer, Ablaufdatum ist Pflicht, Standard drei Monate und Passwort wird autom. gesetzt! Wenn Sie ein anderes Passwort wünschen, einfach ändern. Mit Klick auf „Freigabe speichern“ werden dem externen-Freigabeempfänger nun zwei E-Mails zugeschickt. Einmal mit der Adresse zur Freigabe und zum zweiten mit dem Passwort. Das Ganze sieht dann so aus:


Für eine individuelle gestaltete (E-Mailfreigabe) von Ihrem E-Mailsystem ist das Vorgehen fast das gleiche. Wählen Sie als Freigabeart hier:

Klicken Sie auf das „+“ und verfahren Sie nach dem gleichen Vorgehen, wie oben beschrieben. Nach Klick auf „Freigabe speichern“ klicken Sie ganz rechts bei Link teilen auf das Icon kopieren:

Nun schreiben Sie eine ganz individuelle E-Mail und kopieren aus der Zwischenablage den Link ein. Vergessen Sie nicht, dem Freigabe-Empfänger auch das Passwort mitzuteilen!
Wenn Sie unsicher sind, ob das alles so klappt, erzeugen Sie einfach ein paar Testfreigaben z.B. an eine alternative E-Mail-Adresse, die Sie nicht in der NetFile-Cloud verwenden.
Um schnell ein Talk-Meeting (Videokoferenz) zu erstellen, gehen Sie folgendermaßen vor.
Melden Sie sich in der NetFile-Cloud an. Die Adresse hierfür lautet: https://netfile-solution.eu/owncloud oder cloud.netfile-solution.de . Ihren Benutzernamen und das Passwort entnehmen Sie bitte Ihren Unterlagen. Alternativ, wenn vorhanden, starten Sie von Ihrem Desktop aus die „Nextcloud-Talk“ App.
Klicken Sie nach der erfolgreichen Anmeldung im App-Menü auf „Talk„.



In der Talk-App klicken Sie oben links auf: „Neue Unterhaltung erstellen„

Es öffnet sich ein Popup, hier geben Sie notwenigsten Infos ein. Diese sind: Name der Besprechung und setzen Sie den Haken bei: „Gästen die Teilnahme per Link erlauben„. Optional Ihr Firmen-Logo als Icon/Bild hinzufügen, rundet es optisch ab.
Klicken Sie nun noch auf: „Unterhaltung erstellen„

Nun erschheint eine Meldung:

Klicken Sie auf „… Link kopieren“ oder schließen (Der Link ist auch später noch abrufbar). Öffnen Sie nun eine neue E-Mail, wählen die Teilnehmer aus, schreiben etwas in den Betreff und formulieren Ihren gewünschten Einladungstext. Zuletzt fügen Sie den zuvor kopierten „Link“ in die E-Mail. Sollten Sie die Einladung später schreiben, können Sie den Link jederzeit in der Talk-App wieder abrufen. Dieser bleibt so lange gültig, bis Sie die Unterhaltung wieder löschen!

Als Vernstalter/Moderator starten Sie das Meeting am vereinbarten Termin, in dem Sie sich am besten 2-5 Min. vorher in NetFile-Cloud anmelden und/oder auf die Talk-App wechseln. Klicken Sie auf Ihre erstellte Unterhaltung und wählen Sie oben rechts „Anruf starten„.



Prüfen Sie nun noch Ihre Einstellungen, zum Thema Kamera, Microfon u. Lautsprecher und klicken dann auf „Anruf starten„
Hier noch ein paar zusätzliche Infos:
Diese Seite können Sie sich jederzeit auch in Thunderbird (TB) mit dem Shortcut: ALT+POS 1 aufrufen oder wählen Sie im Anwendungsmenü/Navigation/Startseite
E-Mail Account-Verwaltung für Abwesenheitsmeldung, Weiterleitungen u. Passwort Änderungen finden Sie unter: AdminWebmailer.NetFile-Solution.de weiter Hinweise finden Sie hier.
SPAMs E-Mail verwalten White-/Blacklist bzw. Training. Alle Infos finden Sie hier
Ihr NetFile-365 Mailpostfach auf Ihrem Smartphone einrichten. Alle Infos finden Sie hier
Anleitungen zu Thunderbird (TB): Klicken Sie hier
FAQ zu Thunderbird (TB): Klicken Sie hier
Neue E-Mailadresse für Ihr Unternehmen beantragen? Klicken Sie hier
Postfach voll oder Speicherplatz erweitern? Klicken Sie hier
WebMailer Zugang finden Sie unter: WebMailer.NetFile-Solution.de
Zugang zu Ihrem Mailarchiv by NetFile (MailStore) finden Sie Mailstore.NetFile-Solution.de
Ihr NetFile-365 Postfach wird über ein E-Mail-Gateway geschützt, dass optimal auf Ihre Bedürfnisse abgestimmt wurde. Alle ein-/ausgehenden E-Mails werden mit verschieden redundanten-Systemen auf aktuelle SPAM E-Mails geprüft.
Was sind überhaupt SPAM E-Mails?
Aus Sicht den Benutzers sind sicherlich SPAMs nicht anderes, wie E-Mails die man nicht haben will oder lesen möchte! Die nerven einfach nur…
Aus technischer Sicht, sind SPAMs E-Mails, die Ihnen zugestellt wurden ohne dass Sie als Benutzer diese auf die eine oder andere Art angefordert haben!
Sie meinen das ist das gleiche?
Nein ist es nicht! Ein kleines Beispiel: Wenn Sie vor Jahren mal eine Online-Bestellung bei der Firma Muster GmbH aufgegeben haben und seit her jede Woche immer Freitags einen Newsletter bekommen, dann haben Sie dies wahrscheinlich unwissentlich durch die AGB akzeptiert, auch wenn Sie diesen Newsletter als nervig empfinden ist es im eigentlichen Sinne kein SPAM, auch wenn man diese Werbe E-Mails als im Volksmund als SPAM bezeichnet. Was also für Sie ggf. SPAM ist, sind für andere Empfänger wichtige Informationen!
Bekommen Sie aber Werbe E-Mails zugestellt, weil Ihre E-Mailadresse z.B. aus welchen Gründen auch immer in einem Leak (Beschaffung und Verwendung von illegalen Information z.B. durch einen Server Hack) dann ist es eine echter SPAM, als MÜLL!
Wie unterscheidet nun das SPAM-Schutzsystem zwischen echten SPAM und nervigen E-Mail?
Vereinfacht gesagt und ohne zu technisch zu werden, sind alle E-Mail Provider, wie z.B. 1und1, T-Com, Google usw. angehalten, diverse Standards einzuhalten. Durch diese Standards ist schnell für das SPAM-Schutzsystem festzustellen, was echter SPAM ist und was nicht. Warum? Da echte SPAM Mail-Server niemals die Standards einhalten werden, den so wäre diese angreifbar und zu identifizieren. Anders gesagt, jede ankommende E-Mail wird auf die Standards geprüft, so mehr Standards eingehalten werden, so vertrauensvoller ist der Absender. Dies erfolgt durch die Bewertung durch einen Score-Wert, den das SPAM-Schutzsystem nach klaren regeln vergibt! So niedriger der Score-Wert um weniger die Wahrscheinlichkeit, dass es sich um eine SPAM E-Mail handelt.
Was passiert mit einer E-Mail die als SPAM klassifiziert wurde?
Hier gibt es zwei Handlungswege für das SPAM-Schutzsystem. Ist der Score-Wert an eine bestimmt Grenze gestoßen, will zu 100% keiner diesem E-Mail haben und Sie wird gelöscht oder von vorne herein schon abgelehnt, bei der Annahme.
Die meisten klassifizierten SPAM E-Mails werden unter Quarantäne gestellt. Hier verbleiben diese für 30 Tage und warten auf die automatische Löschung oder das Sie als Benutzer diese freigeben!
Wie trainieren Sie das SPAM-Schutzsystem?
Wie Sie oben nun gelernt haben, ist es leicht für das SPAM-Schutzsystem ECHTE SPAM E-Mails zu filtern. Aber was ist nun mit den nervigen E-Mails oder mit E-Mails die in Ihrem Quarantäne-Postfach liegen, weil es eben E-Mail Provider gibt, die es in den letzten Jahren verschlafen haben Ihren E-Mailserver auf aktuelle Standards anzupassen wie z.B. @yahoo.de oder @aol.com? Große Namen die jeder kennt, die aber leider gegen alle Regeln verstoßen.
Das Training ist einfach und fast selbsterklärend. Befinden sich in Ihrem Quarantäne-Postfach eine neue SPAM E-Mail z.B. an einem Montag, dann erhalten Sie Dienstag um ca. 00:15 Uhr eine E-Mail über alle SPAM E-Mails, die am Montag/Vortag angelaufen sind. Diese sieht ca. so aus:

Sie sehen hier den vermeidlichen Absender links inkl. der Betreffzeile. Rechts haben Sie vier Schaltflächen, die folgende Funktion haben:
Nach einem Klick auf die Schaltflächen öffnet sich immer Ihr Quarantäne-Postfach im Webbrowser. Das ist völlig normal. So können direkt weitere Freigaben usw. tätigen und ggf. auch weitere Aktivitäten vornehmen.
Unter weitere Aktivitäten ist die Pflege Ihrer persönlichen White- und Blacklist gemeint. Ein Beispiel: Mit dem Klick auf die Schaltfläche „Whitelist“ in Ihrem täglichen SPAM-Bericht/REPORT geben Sie explizit die E-Mailadresse eines Absenders frei z.B. „hans.mustermann@musterhausen.de“ wenn Ihnen aber jetzt „vera.musterfrau@musterhausen.de“ schreibt, wird diese mit sehr hoher Wahrscheinlichkeit ebenfalls im SPAM-Filter hängen bleiben. Um das Problem zu lösen müssen Sie die Domäne „@musterhausen.de“ frei geben. Dies erledigen Sie ebenfalls in Ihrem Quarantäne-Postfach bzw. Webinterface:

In diesem Fall geben Sie nach dem Klick auf Hinzufügen: „@musterhausen.de“ ein (Ohne „“). Damit sind dann alle eingehenden E-Mails mit der Domäne „@musterhausen.de“ dauerhaft freigeben. Das gleiche vorgehen gilt auch für die Blacklist um einen Absender dauerhaft zu sperren!
Warum werden mir die freigegeben SPAM E-Mails so komisch angezeigt?
Wenn Sie eine SPAM E-Mail aus Ihrem Quarantäne-Postfach frei geben, dann wird diese in Ihrem Posteingang ggf. so dargestellt:

Hierbei handelt es sich um eine Sicherheitsfunktion, die Ihnen noch mal die Möglichkeit geben soll, den enthalten Text und Links zu prüfen z.B. auf Phishing E-Mails. Wenn Sie diese geprüft haben, klicken Sie auf „KEIN JUNK“ (JUNK ist eine andere Bezeichnung für SPAM)!
Kleiner Tipp zum Schluss!
Wir empfehlen Ihnen immer den letzten „Täglichen SPAM-Report Mail“ zu behalten! Grund ist, dass es ggf. passieren kann, dass Sie auf eine E-Mail warten, diese aber in Ihrem Quarantäne-Postfach festgehalten wird. Damit Sie diese schnell bzw. sofort freigeben können benötigen Sie immer einer der letzten „Täglichen SPAM-Report Mail“. Klicken Sie dort einfach unten auf: „WebInterFace“. Speichern Sie den Link nicht unter Ihren Favoriten im Webbrowser, da dieser Link nur eine begrenzte Lebensdauer hat.
Dies noch als Hinweis, wenn Sie Thunderbird als E-Mail Client benutzen!
Thunderbird (TB) besitzt selber noch zusätzlich einen hervorragenden SPAM-Schutz, der unabhängig vom E-Mail-Gateway funktioniert! In der Regel, werden SPAM E-Mails nie doppelt erkannt, jedoch kann es vorkommen, dass die beiden SPAM-Schutzsystem auch mal gegeneinander arbeiten. Dann ist es erforderlich die SPAM E-Mail im Ordner „SPAMs-VORSICHT“ auch noch mal freizugeben!
Ihr NetFile-365 Postfach wird über ein E-Mail-Gateway geschützt, dass optimal auf Ihre Bedürfnisse abgestimmt wurde. Alle ein-/ausgehenden E-Mails werden mit verschieden redundanten-Systemen auf aktuelle Schadsoftware geprüft.
Vereinfacht gesagt, könnte man behaupten, dass was System-1 nicht findet, sollte System-2 oder 3 usw. auf jeden Fall finden.
Je nachdem an welchem Kontrollpunkt eine Schadsoftware gefunden wurde, erhalten Sie entweder eine Nachricht über diesen Fund oder ggf. auch keine Nachricht. Fakt ist, dass die Schadsoftware (Anlage) aus der E-Mail entfernt wird und diese gegen eine Text-Nachricht ausgetauscht wird. Der Absender wird auf jeden Fall über den Fund benachrichtigt und ggf. auch der Mail-Systemadmin, damit dieser den Vorgang nachvollziehen kann und ggf. schlimmeres vermeiden kann.
Weiterhin werden über E-Mail-Gateway Unternehmens-Compliance (Regeln), wenn vorhanden durchgesetzt. Hierzu gehören z.B. Sperrung von gefährlichen Dateianlagen oder Dateien, die Makros enthalten können. Verstößt der Absender gegen diese Regeln, wird dieser darüber informiert! Sollten Sie zwingend spezielle Dateien austauschen müssen, die einer Prüfung durch den E-Mail-Gateway ausgefiltert würden, benutzen Sie Ihren NetFile-365 Cloud-Speicher, wenn vorhanden und erzeugen Sie dort eine Ordner/Dateifreigabe. In Thunderbird, können dies übrigens ganz bequem direkt bei der Erstellung der E-Mail ausführen (FileLink).
Klicken Sie in Ihrem E-Mail Client auf neues Konto hinzufügen. Sie finden diese Funktion entweder in Ihrem gewählten E-Mail Client, wie Thunderbird, Outlook innerhalb der App oder auf dem Mobilgeräten meist unter: Einstellungen / Konten…
Wählen als Konfigurations-Typ immer IMAP aus.
WICHTIG: Wählen Sie weiterhin immer die MANUELLE Konfiguration aus.
Benutzen Sie folgende Daten für die Konfiguration Ihres E-Mail Kontos:
Angezeigter Name: „Ihr Firmenname | Ihr Vor und Nachname“ (Dieser Eintrag wird Ihren Empfängern als Absendername angezeigt).
Für Posteingangs- und Ausgangsserver benutzen Sie bitte Ihre Zugangsdaten.
Authentifizierung:
Ihre Mailadresse: „hans-mustermann@musterhausen.de“
Ihr Passwort: „Ihr Passwort, dass wir Ihnen mitgeteilt haben“
Protokoll: „IMAP“
PosteingangsServer: „netfile-solution.eu“
Port: „993“ mit SSL
Allernativ Port: „994“ TLS
Sicherheit: „Automatisch oder SLL/TLS“ bei Port 993 und bei Port 994 „STARTTLS“
PostausgangsServer: „netfile-solution.eu“
Port: „465“ mit SSL
Allernativ Port: „587“ TLS
Sicherheit: „Automatisch oder SLL/TLS“ bei Port 465 und bei Port 587 „STARTTLS“
E-Mail Account-Verwaltung für Abwesenheitsmeldung, Weiterleitungen u. Passwort uvm. finden Sie hier unter: Adminwebmailer.NetFile-Solution.de oder https://netfile-solution.eu:451/index.php
Speichern Sie sich am besten diese Adresse unter Ihren Lesezeichen im Browser ab.
Für den Zugang zum Servicebereich benötigen Sie den Servicebenutzernamen inkl. Passwort so wie, Ihre E-Mailadresse und ihr Passwort für die E-Mailaccount.
Den Servicebenutzernamen inkl. Passwort finden Sie in Ihren Unterlagen oder hier in der Cloud:

Hierbei steht B für Benutzername und P für das Passwort!
Nach dem erfolgreichen Login, sehen Sie diese Seite.
Für Passwortänderung:

Für Weiterleitungen:

Behalte Nachricht ist optional, wenn nicht gesetzt, werden alle Nachrichten autom. eins zu eins ohne das Sie davon Kenntnis erhalten weitergeleitet!
Für Abwesenheitsmeldung:

Automatisches Ablaufdatum bedeutet z.B. bei 31.01.2026 immer ab 00:00:00. Also ab der ersten Sekunde des gesetzten Datum wird die Benachrichtigung beendet oder anders gesagt, der Tag des gesetzten Datum ist nicht mehr enthalten.
Alle weiteren Einstellung sind erweiterte Einstellungen für Fortgeschrittene-Benutzer u. nur in ganz bestimmten Sonderfällen zu ändern.
| App-Name | Platform | Funktion | Kosten | Bezugsquellen |
| Desktop | Alle | Datei-Sync. | 0 € | https://nextcloud.com/install/ |
| Talk | Android / IOS | Chat u. Video-Konferenz | 0 € | https://nextcloud.com/instal |
| NextCloud Notes | Android / IOS | Notizen | 0 € bis ca. 2,99 € | Google-PlayStore, F-Droid und Apple-Store |
| NextCloud Passwords | Alle | Passwortmanager | 0 € | Intern-Cloud |
| Flocus | Alle | Browser-Lesezeichenmanager | 0 € | https://floccus.org |
| DAVx⁵ | Android | Sync.-Kalender u. Kontakte | 0 € bis ca. 4,99 € | Google-PlayStore |
| FolderSync Pro | Android | Auto.-Datei-Sync. | 0 € bis ca. 4,99 € | Google PlayStore |
Wir haben für Sie ein paar gut gemachte Einführungsvideos gefunden, die Ihnen sicherlich weiterhelfen
Das ist gar nicht so schwer, wie Sie vielleicht denken. Sie müssen eigentlich nur eine Regel einhalten. Bevor wir Ihnen jedoch nun erklären, welche Regel das ist, eine kurze Erklärung, was dafür verantwortlich ist, dass Ihr Postfach zum Datengrab wird!
Alles in Outlook bzw. in Ihrem Postfach wird als Objekt bezeichnet. Egal ob es eine Mail, ein Kalendereintrag, Kontakt, Aufgabe oder eine Notiz ist. Jeder dieser Objekte hat eine bestimmte Größe. Eine einfaches Objekt hat z.B. eine durchschnittliche Größe von ca. 50 KB. Das bedeutet, dass Sie theoretisch bei einem Standardpostfach von 3 GB ca. 62.000 Objekte speichern können. Das ist schon mal eine ganze Menge…
Was ist nun genau das Problem?
Vereinfacht gesagt, sind es die Anlagen in den E-Mails. Meist unter Posteingang und Gesendete-Elemente. Wenn Sie hier z.B. ca. 10 E-Mails haben, die eine Anlage z.B. von fünf Bildern enthält, ist es nicht unüblich, dass dann die E-Mail eine Größe von ca. 20 MB hat. Dies entspricht ca. die Anzahl von 100 E-Mails ohne Anlage. In der Regel, werden Anlagen aus den E-Mails so wie so auf der Festplatte/Server gespeichert, weil man z.B. diese bearbeiten muss etc. Was bleibt ist eine ewige Kopie in Outlook, die Ihr Postfach nach der Zeit immer schneller volllaufen lässt. So entsteht ein Datengrab. Outlook wird zweckentfremdet, als Datenablage!
Wie lässt sich das verhindern?
Ganz einfach. Nach dem Sie eine E-Mail mit Anlage erhalten haben und diese speichern möchten, klicken Sie mit einem Rechtsklick auf die Anlage in der E-Mail und wählen Sie:
Speichern unter. Nach dem Sie die Anlage gespeichert haben, wiederholen Sie den Schritt und wählen hiernach: Anlage entfernen! Beim Senden von E-Mails mit Anlage, wechseln Sie in den Ordner „Gesendete Elemente“ und Entfernen Sie Anlage ebenfalls! So bleibt Ihr Postfach klein und Sie kommen mit 3 GB Speicher viele Jahre aus. Wenn Sie über eine NetFile-Solution MailStore-Archivierung verfügen, bleibt die Anlage hier erhalten, so dass die E-Mail inkl. Anlage rechtssicher archiviert wurde.
Wenn Sie größere Datenmengen mit Ihren Kunden/Lieferanten teilen möchten, ist dies recht schnell erledigt! Hier der Weg über die Web-GUI. Der Vorgang wird immer in vier Schritten durchgeführt:
Daten bereitstellen:
Melden Sie sich mit in der NetFile-Cloud an, mit Ihrem Benutzernamen und Ihrem Passwort an.
Erstellen Sie einen neuen Projektordner

Öffnen Sie nun den neu erstellten Projektordner mit ein Klick und laden Sie alle Dateien hoch. Kleiner Tipp, Sie können mit gedrückter STRG-Taste auch mehrere Dateien auswählen.

Das Ganze sollte dann ca. so aussehen:

Freigeben/Teilen:
Wechseln Sie nun wieder zum Root-Ordner/Hauptordner, in Ihrem Cloud-Speicher. Dafür klicken Sie einfach auf das Haus-Symbol. Rechts neben Ihren neuen Projekt-Ordner finden Sie das Teilen-Symbol „<„. Klicken Sie darauf und tippen Sie die Mailadresse ein, Ihres Kunden oder Lieferanten. Wählen Sie dann zwingend bei den angezeigten Mailadressen: …@… (Guest) aus.

Setzen Sie nun zum Schluss noch die Berechtigungen.

Berechtigungen setzen und Benachrichtigen:
Hier empfehlen wir: Sollen die geteilten Daten nur zur Kenntnis genommen werden, die Berechtigungen auf nur lesen zu setzen. Dafür einfach den Haken bei „Kann bearbeiten“ entfernen! Sind die Einstellungen so gesetzt wie oben dargestellt, darf der Gast alles, auch in dem Projektordner neue Daten Hochladen. Klicken Sie zum Abschluss noch auf das Symbol „Per E-Mail benachrichtigen“ um Ihren Kunden/Lieferanten zu informieren. Ihr Kunde/Lieferant erhält eine E-M@il, mit einem Link zum neuen Projekt-Ordner. Ihr Kunde/Lieferant hat für diesen Zugang sein eigenes Passwort.
Wir nutzen Cookies, um den Besuch unserer Website so komfortabel wie möglich zu gestalten. Mehr Infos Weitere Informationen
Die Cookie-Einstellungen auf dieser Website sind auf "Cookies zulassen" eingestellt, um das beste Surferlebnis zu ermöglichen. Wenn du diese Website ohne Änderung der Cookie-Einstellungen verwendest oder auf "Akzeptieren" klickst, erklärst du sich damit einverstanden.